Хранение записей звонков на внешних серверах
Конфигурацию для интеграции с внешним хранилищем можно создать только при наличии соответствующей услуги в тарифе проекта. Данная услуга доступна в тарифе Corporation.
Как пользоваться услугой
1. Сначала в Личном кабинете необходимо перейти во вкладку «Настройка внешнего хранилища»:

После чего нужно нажать на «Добавить конфигурацию»:

2. Указываем название конфигурации, в поле «Тип» выбираем Google Drive:

3. Далее в поле «Корневая папка» необходимо указать название папки, где будут храниться записи звонков (папку не обязательно создавать вручную):

4. Сохраняем конфигурацию:

5. После чего нажимаем «Редактировать» созданную нами конфигурацию:

Потом выбираем «Авторизоваться с помощью Google»:

Выбираем нужную учетную запись:

Нажимаем «Продолжить»:

Тут также выбираем «Продолжить»:

После успешной авторизации нас возвращает обратно на страницу с настройками внешнего хранилища в личном кабинете. Также появляется возможность активировать созданную конфигурацию:

6. Теперь необходимо активировать конфигурацию:

Записи звонков первоначально загружаются на наш сервер, а затем, по мере необходимости, переносятся на внешнее хранилище. Если конфигурация активна, все старые звонки проекта постепенно переносятся на выбранный при авторизации Google Drive. Новые звонки будут переноситься сразу после завершения.

Важно:
- Если перенос был произведен, а затем конфигурация была деактивирована, записи будут храниться на нашем сервере. Все перенесенные записи останутся доступными для загрузки.
- Если сначала была активирована одна конфигурация, а затем другая, записи не будут перенесены с одного внешнего хранилища на другое.
- Ссылка на запись звонка остается неизменной, независимо от места хранения.
Настройка внешнего хранилища для аудиозаписей в AWS s3
1) В Личном кабинете переходим в раздел «Настройка внешнего хранилища»

2) Добавляем новую конфигурацию и выбираем тип хранилища «AWS S3».

Указываем регион AWS, в котором находится нужный бакет S3.

Создание бакета:
– Указываем название для нашего бакета
– Выбираем необходимый регион, в котором будет создан бакет
– Остальные настройки можно оставить без изменений, и подтверждаем создание бакета

Создание политики доступа, необходимой для загрузки аудио с Unitalk в S3
— Переходим в раздел Identity and Access Management (IAM) -> Policies, и создадим новую политику

– Шаблон с необходимыми правами доступа копируем из личного кабинета Unitalk. Выбираем способ задания прав доступа JSON и переходим дальше по настройкам политики

– Указываем название для политики доступа и сохраняем ее

4) Создание пользователя для загрузки аудио с Unitalk в S3 из Unitalk
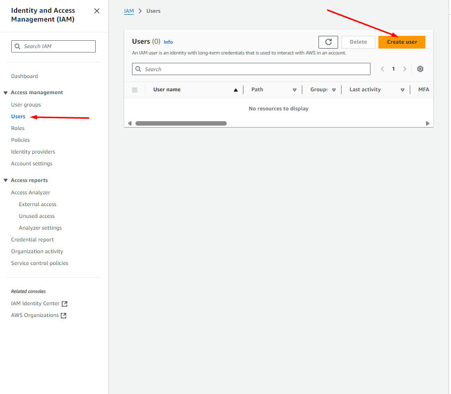
– Переходим в раздел Identity and Access Management (IAM) -> Users и создаем нового пользователя

Указываем имя пользователя и переходим дальше по процессу создания.

Присвоим пользователю созданную нами политику доступа к сервисам AWS. Выбираем способ присвоения «Attach policies directly» и по названию находим созданную политику доступа (удобно найти отфильтровав все шаблоны политик доступа по типу «Customer managed»). И переходим дальше по настройкам пользователя и подтверждаем его создание


5) Ключи доступа пользователя
Чтобы получить ключи доступа, которые нужно указать в личном кабинете Unitalk, переходим в раздел Identity and Access Management (IAM) -> Users и переходим к настройкам только что созданного нами пользователя

– Открываем раздел «Security credentials»

– Создадим новый Access key для пользователя

– Тип ключа можем выбрать любой, в данном примере выбираем «Other» и переходим дальше

Указываем тег, по которому сможем идентифицировать ключ доступа и создаем его

– Обязательно копируем Access key и Secret access key, ведь именно их нужно указать в настройках конфигурации внешнего хранилища в Unitalk. Нажимаем «Done».

6) Указываем ключи пользователя в настройках внешнего хранилища

7) Проверяем настройки конфигурации. Если все настроено корректно — увидим соответствующее уведомление в личном кабинете

8) Активируем созданную конфигурацию

После активации конфигурации внешнего хранилища, аудио разговоров будут переданы в указанный S3-бакет. Для загрузки записей автоматически будут создаваться директории в формате:
Год -> месяц -> дата -> час -> минута

После активации конфигурации, все предыдущие аудио разговоров будут постепенно загружены в S3

Все аудио разговоров будут доступны для прослушивания через личный кабинет Unitalk. В случае удаления файла из S3 — он также перестанет быть доступным в личном кабинете, и при попытке прослушать его — получим ошибку «not found».
