Зберігання записів дзвінків на зовнішніх серверах
Конфігурацію для інтеграції із зовнішнім сховищем можна створити тільки за наявності відповідної послуги в тарифі проекту. Дана послуга доступна в тарифі Corporation.
Як користуватися послугою
1. Спочатку в Особистому кабінеті необхідно перейти у вкладку “Налаштування зовнішнього сховища”:

Після чого потрібно натиснути на “Додати конфігурацію”:

2. Вказуємо назву конфігурації, в полі “Тип” обираємо Google Drive:

3. Далі в полі “Коренева папка” потрібно вказати назву папки, де будуть зберігатися записи дзвінків (папку не обов’язково створювати вручну):

4. Зберігаємо конфігурацію:

5. Після цього натискаємо “Редагувати” створену нами конфігурацію:

Далі обираємо “Авторизуватись за допомогою Google”:

Обираємо необхідний Обліковий запис:

Натискаємо “Продовжити”:

Тут також натискаємо “Продовжити”:

Після успішної авторизації нас повертає на сторінку із налаштуванням зовнішнього сховища в особистому кабінеті. Також з’являється можливість активувати створену конфігурацію:

6. Активуємо конфігурацію:

Записи дзвінків спочатку завантажуються на наш сервер, а потім, при необхідності, переносяться на зовнішнє сховище. Якщо конфігурація активна, всі старі дзвінки проекту поступово переносяться на вказаний під час авторизації Google диск. Нові дзвінки переносяться відразу після завершення.

Також важливо:
- Якщо перенесення було здійснено, а потім конфігурація була деактивована, записи зберігатимуться на нашому сервері. Усі перенесені записи залишаються доступними для завантаження.
- Якщо спочатку було активовано одну конфігурацію, а потім іншу, записи не будуть перенесені з одного зовнішнього сховища на інше.
- Посилання на запис дзвінка залишається незмінним, незалежно від місця його зберігання.
Налаштування зовнішнього сховища для аудіозаписів у AWS s3
1) В Особистому кабінеті переходимо до розділу «Налаштування зовнішнього сховища»

2) Додаємо нову конфігурацію та обираємо тип сховища «AWS S3».

Вказуємо регіон AWS, у якому знаходиться потрібний бакет S3.

Створення бакета:
– Вказуємо назву для нашого бакета
– Обираємо необхідний регіон, у якому буде створений бакет
– Інші налаштування можна залишити без змін, та підтверджуємо створення бакета

3) Створення політики доступу, необхідної для завантаження аудіо із Unitalk в S3
– Переходимо до розділу Identity and Access Management (IAM) -> Policies, та створимо нову політику

– Шаблон із необхідними правами доступу копіюємо із особистого кабінету Unitalk. Обираємо спосіб задання прав доступу JSON та переходимо далі по налаштуваннях політики

– Вказуємо назву для політики доступу та зберігаємо її

4) Створення користувача для завантаження аудіо із Unitalk в S3
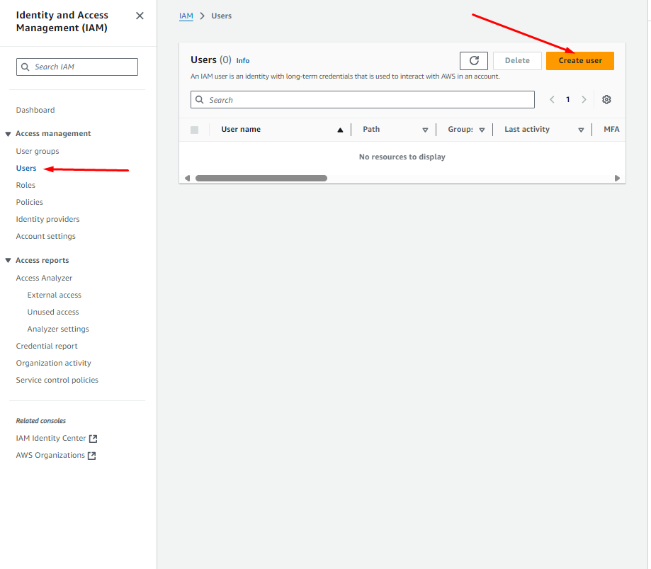
– Переходимо до розділу Identity and Access Management (IAM) -> Users та створимо нового користувача

Вказуємо ім’я користувача та переходимо далі по процесу створення.

Присвоїмо користувачу створену нами політику доступу до сервісів AWS. Обираємо спосіб присвоєння «Attach policies directly» та за назвою знаходимо створену політику доступу (зручно знайти відфільтрувавши всі шаблони політик доступу за типом «Customer managed»). Та переходимо далі по налаштуваннях користувача і підтверджуємо його створення


5) Ключі доступу користувача.
Щоб отримати ключі доступу, які потрібно вказати в особистому кабінеті Unitalk, переходимо до розділу Identity and Access Management (IAM) -> Users і переходимо до налаштувань щойно створеного нами користувача

– Відкриваємо розділ “Security credentials”

– Створимо новий Access key для користувача

– Тип ключа можемо обрати будь-який, в даному прикладі обираємо «Other» та переходимо далі

Вказуємо тег, по якому зможемо ідентифікувати ключ доступу та створюємо його

– Обов’язково копіюємо Access key та Secret access key, адже саме їх потрібно вказати у налаштуваннях конфігурації зовнішнього сховища в Unitalk. Натискаємо «Done».

6) Вказуємо ключі користувача у налаштуваннях зовнішнього сховища

7) Перевіряємо налаштування конфігурації. Якщо все налаштовано коректно – побачимо відповідне сповіщення в особистому кабінеті

8) Активуємо створену конфігурацію

Після активації конфігурації зовнішнього сховища, аудіо розмов будуть передані до вказаного S3-бакета. Для завантаження записів автоматично створюватимуться директорії у форматі:
Рік -> місяць -> дата -> година -> хвилина

Після активації конфігурації, всі попередні аудіо розмов будуть поступово завантажені до S3

Всі аудіо розмов будуть доступні для прослуховування через особистий кабінет Unitalk. У разі видалення файлу із S3 – він також перестане бути доступним в особистому кабінеті, та при спробі прослухати його – отримаємо помилку “not found”.
